Captures d’écran présentant un exemple d’analyse de question ouverte avec Spad. Les premières étapes sont détaillées afin de comprendre le fonctionnement du logiciel. La dernière diapositive synthétise l’ensemble des méthodes présentées en démo
Le corpus utilisé dans cet exemple contient un extrait des réponses à une question ouverte issue de l’enquête Populations, Espaces de Vie, Environnements (Ined, 1992). L’intitulé de la question est celui-ci :Si je vous dis Environnement, qu’est ce que cela évoque pour vous ?
Pour chaque enquêté, on dispose de caractéristiques socio-démographiques (https://data.ined.fr/index.php/catalog/41).
Le logiciel est commercialisé par la société Cohéris
Spad propose un grand nombre de méthodes d’analyses, notamment pour l’Analyse Géométrique des Données dont l’analyse textuelle (Text Mining) dans la zone Méthodes de l’interface
On paramètre les analyses par selection de Méthodes et choix d’options via des fenêtres. On fait un “double clic” sur les méthodes à utiliser ce qui génère une icône correspondante dans la zone Diagramme
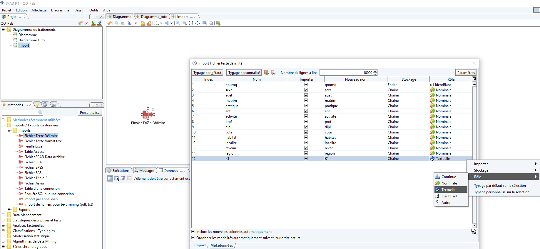
Dans la rubrique Import / Export de données, on sélectionne Import d’un fichier texte délimité et on indique le chemin et nom de fichier
La fenêtre d’importation propose un autre onglet Métadonnées qui permet de spécifier le type de chaque variable. Par défaut, elles sont repérées comme des variables Nominales et il faut changer le type de la variable correspondant à la question ouverte (ici K1) en Textuelle
Après exécution de la méthode, les données sont chargées et on peut utiliser les méthodes de la rubrique Text Mining
On commence par sélectionner la méthode Construction de vocabulaire. On dessine un lien entre les méthodes à l’aide de la souris. Puis dans la fenêtre de paramétrage, on peut sélectionner la variable textuelle à analyser (ici K1)
Après exécution des méthodes, les résulats s’affichent dans la zone Exécutions. Ici, c’est un fichier Excel caractérisant le lexique : nombre de mots, occurences … dans des onglets différents
Spad propose différents type de lemmatisation comme par exemple :
Suppression des mot-outils simplement
Racinisation
Utilisation d’un lemmatiseur personnalisé


Il convient ensuite de “brancher” la méthode voulue pour utiliser le lexique résultant
La méthode Edition de contextes des mots permet de visualiser les concordances de mots au choix tout au long de l’analyse. Indispensable au moment de l’intéerprétation des résultats ou faire des choix lors de la lemmatisation

Pour en savoir plus sur l’utilisation de spad voir Garnier B., Guérin-Pace F. 2010 - Appliquer les méthodes de la statistique textuelle, Ceped, les clefs pour, Paris